JVM虚拟机之类加载子系统
简图

详细图


- 类加载器
- 执行引擎
类加载器子系统
-
类加载器子系统负责从文件系统或者网络中加载Class文件,class文件在文件开头有特定的文件标识(CAFE BABE)。
-
ClassLoader只负责class文件的加载,至于它是否可以运行,则由**Execution Engine(执行引擎)**决定。
-
加载的类信息存放于一块称为方法区的内存空间。除了类的信息外,方法区中还会存放运行时常量池信息,可能还包括字符串字面量和数字常量(这部分常量信息是Class文件中常量池部分的内存映射)

类加载器ClassLoader角色
- class file(在下图中就是Car.class文件)存在于本地硬盘上,可以理解为设计师画在纸上的模板,而最终这个模板在执行的时候是要加载到JVM当中来根据这个文件实例化出n个一模一样的实例。
- class file加载到JVM中,被称为DNA元数据模板(在下图中就是内存中的Car Class),放在方法区。
- 在.class文件–>JVM–>最终成为元数据模板,此过程就要一个运输工具(类装载器Class Loader),扮演一个快递员的角色。

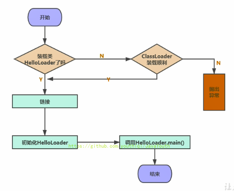
类加载过程
概述
public class HelloLoader {
public static void main(String[] args) {
System.out.println("谢谢ClassLoader加载我....");
System.out.println("你的大恩大德,我下辈子再报!");
}
} - 执行 main() 方法(静态方法)就需要先加载main方法所在类 HelloLoader
- 加载成功,则进行链接、初始化等操作。完成后调用 HelloLoader 类中的静态方法 main
- 加载失败则抛出异常


加载阶段
-
通过一个类的全限定名获取定义此类的二进制字节流
-
将这个字节流所代表的静态存储结构转化为方法区的运行时数据结构
-
在内存中生成一个代表这个类的java.lang.Class对象,作为方法区这个类的各种数据的访问入口
- 从本地系统中直接加载
- 通过网络获取,典型场景:Web Applet
- 从zip压缩包中读取,成为日后jar、war格式的基础
- 运行时计算生成,使用最多的是:动态代理技术
- 由其他文件生成,典型场景:JSP应用从专有数据库中提取.class文件,比较少见
- 从加密文件中获取,典型的防Class文件被反编译的保护措施
链接阶段
-
验证阶段:在这个阶段,JVM会检查字节码文件的正确性,主要包括语法、结构、符号引用等方面。它的目标是确保类文件符合JVM规范,在安全上没有问题。如果出现问题,则会抛出ClassFormatError异常。
-
准备阶段:在这个阶段,JVM会为静态变量分配内存空间,并设置默认值。这些变量的值暂时都是0或null。
-
解析阶段:在这个阶段,JVM会把常量池中的符号引用转化为直接引用。具体来说,JVM会将类、方法、字段等符号引用替换成内存地址,以便后续的访问。解析过程包括两种类型:静态解析和动态解析。静态解析是指在编译期间确定方法调用的目标,而动态解析是指通过运行时动态分派实现方法调用。
验证(Verify)
- 目的在于确保Class文件的字节流中包含信息符合当前虚拟机要求,保证被加载类的正确性,不会危害虚拟机自身安全
- 主要包括四种验证,文件格式验证,元数据验证,字节码验证,符号引用验证。

准备(Prepare)
- 内存分配:在方法区中为类变量(即静态变量)分配内存空间。这些变量存储在方法区的静态变量表中。
- 设置默认值:在分配内存的同时,JVM 会根据变量类型为它们设置默认的初始值。如整型变量默认值为0,浮点型变量默认值为0.0,对象引用类型默认值为null等。
- 这里不包含用final修饰的static,因为final在编译的时候就会分配好了默认值,准备阶段会显式初始化
- 注意:这里不会为实例变量分配初始化,类变量会分配在方法区中,而实例变量是会随着对象一起分配到Java堆中
public class HelloApp {
private static int a = 1;//prepare:a = 0 ---> initial : a = 1
public static void main(String[] args) {
System.out.println(a);
}
} 解析(Resolve)
-
符号引用转换(将常量池内的符号引用转换为直接引用的过程):将类、接口、方法、字段等符号引用转换为对应的直接引用。符号引用是指在编译时使用的名称或描述符,而直接引用则是指在运行时可以直接定位到对应的类、接口、方法、字段等的内存地址。或者说符号引用就是一组符号来描述所引用的目标。符号引用的字面量形式明确定义在《java虚拟机规范》的class文件格式中。直接引用就是直接指向目标的指针、相对偏移量或一个间接定位到目标的句柄
-
类型检查:检查符号引用和直接引用之间的类型是否相同或兼容。如果类型不一致,则会抛出 IncompatibleClassChangeError 异常。
-
解析完成标记:标记解析完成以避免重复解析。这样,在后续的访问中,就不需要再次进行解析,节省了时间和资源。
- 反编译 class 文件后可以查看符号引用,下面带# 的就是符号引用

符号引用转换为直接引用的过程
- 定位目标类:首先,JVM会根据类的全限定名从已加载的类中查找目标类,如果没有找到,则会尝试通过ClassLoader加载目标类。
- 解析目标成员:接着,JVM会解析目标成员(如方法、字段),根据成员的名称和描述符来确定唯一的目标。如果找到了目标成员,则会把它的符号引用替换成直接引用。
- 计算偏移量或跳转地址:最后,JVM会计算出目标成员的偏移量或跳转地址,以便程序能够正确地访问目标成员。
初始化阶段
- 为类变量赋初值:类变量(即静态变量)在准备阶段已经被分配了内存空间并设置了默认值,但是在初始化阶段,JVM 会按照程序员定义的初始值对这些变量进行赋值。
- 执行静态代码块:静态代码块是用 static 关键字修饰的代码块,在类加载时会被执行。这些代码块通常用于完成一些初始化操作或者初始化静态变量。
- 实例化对象:如果该类有基类,则先对其父类进行初始化;如果该类实现了接口,则先对其接口进行初始化。这些操作都是通过调用特殊的方法
<init>进行的。
类的初始化时机
- 创建类的实例
- 访问某个类或接口的静态变量,或者对该静态变量赋值
- 调用类的静态方法
- 反射(比如:Class.forName(“com.atguigu.Test”))
- 初始化一个类的子类
- Java虚拟机启动时被标明为启动类的类
- JDK7开始提供的动态语言支持:java.lang.invoke.MethodHandle实例的解析结果REF_getStatic、REF putStatic、REF_invokeStatic句柄对应的类没有初始化,则初始化
clinit()
-
初始化阶段就是执行类构造器方法
<clinit>()的过程 -
此方法不需定义,是javac编译器自动收集类中的所有类变量的赋值动作和静态代码块中的语句合并而来。也就是说,当我们代码中包含static变量的时候,就会有clinit方法
-
<clinit>()方法中的指令按语句在源文件中出现的顺序执行 -
<clinit>()不同于类的构造器。(关联:构造器是虚拟机视角下的<init>()) -
若该类具有父类,JVM会保证子类的
<clinit>()执行前,父类的<clinit>()已经执行完毕 -
虚拟机必须保证一个类的
<clinit>()方法在多线程下被同步加锁
IDEA 中安装 JClassLib Bytecode viewer 插件,可以很方便的看字节码。安装过程可以自行百度
1,2,3说明
<clinit>()方法。
public class ClassInitTest {
private static int num = 1;
static{
num = 2;
number = 20;
System.out.println(num);
//System.out.println(number);//报错:非法的前向引用。
}
/**
* 1、linking之prepare: number = 0 --> initial: 20 --> 10
* 2、这里因为静态代码块出现在声明变量语句前面,所以之前被准备阶段为0的number变量会
* 首先被初始化为20,再接着被初始化成10(这也是面试时常考的问题哦)
*
*/
private static int number = 10;
public static void main(String[] args) {
System.out.println(ClassInitTest.num);//2
System.out.println(ClassInitTest.number);//10
}
}
0 iconst_1
1 putstatic #3 <com/atguigu/java/ClassInitTest.num>
4 iconst_2
5 putstatic #3 <com/atguigu/java/ClassInitTest.num>
8 bipush 20 //先赋20
10 putstatic #5 <com/atguigu/java/ClassInitTest.number>
13 getstatic #2 <java/lang/System.out>
16 getstatic #3 <com/atguigu/java/ClassInitTest.num>
19 invokevirtual #4 <java/io/PrintStream.println>
22 bipush 10 //再赋10
24 putstatic #5 <com/atguigu/java/ClassInitTest.number>
27 return 

4说明

- 先将成员变量 a 赋值为 10
- 再将局部变量赋值为 20
5说明
<clinit>()执行前,父类的<clinit>()已经执行完毕
- 首先,执行 main() 方法需要加载 ClinitTest1 类
- 获取 Son.B 静态变量,需要加载 Son 类
- Son 类的父类是 Father 类,所以需要先执行 Father 类的加载,再执行 Son 类的加载
6说明
<clinit>()方法在多线程下被同步加锁public class DeadThreadTest {
public static void main(String[] args) {
Runnable r = () -> {
System.out.println(Thread.currentThread().getName() + "开始");
DeadThread dead = new DeadThread();
System.out.println(Thread.currentThread().getName() + "结束");
};
Thread t1 = new Thread(r,"线程1");
Thread t2 = new Thread(r,"线程2");
t1.start();
t2.start();
}
}
class DeadThread{
static{
if(true){
System.out.println(Thread.currentThread().getName() + "初始化当前类");
while(true){
}
}
}
} 线程2开始
线程1开始
线程2初始化当前类
/然后程序卡死了 - 两个线程同时去加载 DeadThread 类,而 DeadThread 类中静态代码块中有一处死循环
- 先加载 DeadThread 类的线程抢到了同步锁,然后在类的静态代码块中执行死循环,而另一个线程在等待同步锁的释放
- 所以无论哪个线程先执行 DeadThread 类的加载,另外一个类也不会继续执行。(一个类只会被加载一次)
类加载器的分类
概述
-
JVM严格来讲支持两种类型的类加载器 。分别为**引导类加载器(Bootstrap ClassLoader)**和自定义类加载器(User-Defined ClassLoader)
-
从概念上来讲,自定义类加载器一般指的是程序中由开发人员自定义的一类类加载器,但是Java虚拟机规范却没有这么定义,而是将所有派生于抽象类ClassLoader的类加载器都划分为自定义类加载器
-
无论类加载器的类型如何划分,在程序中我们最常见的类加载器始终只有3个,如下所示



public class ClassLoaderTest {
public static void main(String[] args) {
//获取系统类加载器
ClassLoader systemClassLoader = ClassLoader.getSystemClassLoader();
System.out.println(systemClassLoader);//sun.misc.Launcher$AppClassLoader@18b4aac2
//获取其上层:扩展类加载器
ClassLoader extClassLoader = systemClassLoader.getParent();
System.out.println(extClassLoader);//sun.misc.Launcher$ExtClassLoader@1540e19d
//获取其上层:获取不到引导类加载器
ClassLoader bootstrapClassLoader = extClassLoader.getParent();
System.out.println(bootstrapClassLoader);//null
//对于用户自定义类来说:默认使用系统类加载器进行加载
ClassLoader classLoader = ClassLoaderTest.class.getClassLoader();
System.out.println(classLoader);//sun.misc.Launcher$AppClassLoader@18b4aac2
//String类使用引导类加载器进行加载的。---> Java的核心类库都是使用引导类加载器进行加载的。
ClassLoader classLoader1 = String.class.getClassLoader();
System.out.println(classLoader1);//null
}
} - 我们尝试获取引导类加载器,获取到的值为 null ,这并不代表引导类加载器不存在,因为引导类加载器右 C/C++ 语言,我们获取不到
- 两次获取系统类加载器的值都相同:sun.misc.Launcher$AppClassLoader@18b4aac2 ,这说明系统类加载器是全局唯一的
虚拟机自带的加载器
启动类加载器
启动类加载器(引导类加载器,Bootstrap ClassLoader)
- 这个类加载使用C/C++语言实现的,嵌套在JVM内部
- 它用来加载Java的核心库(JAVA_HOME/jre/lib/rt.jar、resources.jar或sun.boot.class.path路径下的内容),用于提供JVM自身需要的类
- 并不继承自java.lang.ClassLoader,没有父加载器
- 加载扩展类加载器(ExtClassLoader)和应用程序类加载器(AppClassLoader),并作为扩展类加载器(ExtClassLoader)的父类加载器
- 出于安全考虑,Bootstrap启动类加载器只加载包名为java、javax、sun等开头的类
扩展类加载器
扩展类加载器(Extension ClassLoader)
- Java语言编写,由sun.misc.Launcher$ExtClassLoader实现
- 派生于ClassLoader类
- 父类加载器为启动类加载器
- 从java.ext.dirs系统属性所指定的目录中加载类库,或从JDK的安装目录的jre/lib/ext子目录(扩展目录)下加载类库。如果用户创建的JAR放在此目录下,也会自动由扩展类加载器加载
系统类加载器
应用程序类加载器(也称为系统类加载器,AppClassLoader)
- Java语言编写,由sun.misc.LaunchersAppClassLoader实现
- 派生于ClassLoader类
- 父类加载器为扩展类加载器
- 它负责加载环境变量classpath或系统属性java.class.path指定路径下的类库
- 该类加载是程序中默认的类加载器,一般来说,Java应用的类都是由它来完成加载
- 通过classLoader.getSystemclassLoader()方法可以获取到该类加载器
public class ClassLoaderTest1 {
public static void main(String[] args) {
System.out.println("**********启动类加载器**************");
//获取BootstrapClassLoader能够加载的api的路径
URL[] urLs = sun.misc.Launcher.getBootstrapClassPath().getURLs();
for (URL element : urLs) {
System.out.println(element.toExternalForm());
}
//从上面的路径中随意选择一个类,来看看他的类加载器是什么:引导类加载器
ClassLoader classLoader = Provider.class.getClassLoader();
System.out.println(classLoader);
System.out.println("***********扩展类加载器*************");
String extDirs = System.getProperty("java.ext.dirs");
for (String path : extDirs.split(";")) {
System.out.println(path);
}
//从上面的路径中随意选择一个类,来看看他的类加载器是什么:扩展类加载器
ClassLoader classLoader1 = CurveDB.class.getClassLoader();
System.out.println(classLoader1);//sun.misc.Launcher$ExtClassLoader@1540e19d
}
}
**********启动类加载器**************
file:/C:/Program%20Files/Java/jdk1.8.0_131/jre/lib/resources.jar
file:/C:/Program%20Files/Java/jdk1.8.0_131/jre/lib/rt.jar
file:/C:/Program%20Files/Java/jdk1.8.0_131/jre/lib/sunrsasign.jar
file:/C:/Program%20Files/Java/jdk1.8.0_131/jre/lib/jsse.jar
file:/C:/Program%20Files/Java/jdk1.8.0_131/jre/lib/jce.jar
file:/C:/Program%20Files/Java/jdk1.8.0_131/jre/lib/charsets.jar
file:/C:/Program%20Files/Java/jdk1.8.0_131/jre/lib/jfr.jar
file:/C:/Program%20Files/Java/jdk1.8.0_131/jre/classes
null
***********扩展类加载器*************
C:\Program Files\Java\jdk1.8.0_131\jre\lib\ext
C:\Windows\Sun\Java\lib\ext
sun.misc.Launcher$ExtClassLoader@29453f44 用户自定义类加载器
什么时候需要自定义类加载器?
- 隔离加载类(比如说我假设现在Spring框架,和RocketMQ有包名路径完全一样的类,类名也一样,这个时候类就冲突了。不过一般的主流框架和中间件都会自定义类加载器,实现不同的框架,中间件之间是隔离的)
- 修改类加载的方式
- 扩展加载源(还可以考虑从数据库中加载类,路由器等等不同的地方)
- 防止源码泄漏(对字节码文件进行解密,自己用的时候通过自定义类加载器来对其进行解密)
如何自定义类加载器?
- 开发人员可以通过继承抽象类java.lang.ClassLoader类的方式,实现自己的类加载器,以满足一些特殊的需求
- 在JDK1.2之前,在自定义类加载器时,总会去继承ClassLoader类并重写loadClass()方法,从而实现自定义的类加载类,但是在JDK1.2之后已不再建议用户去覆盖loadClass()方法,而是建议把自定义的类加载逻辑写在findclass()方法中
- 在编写自定义类加载器时,如果没有太过于复杂的需求,可以直接继承URIClassLoader类,这样就可以避免自己去编写findclass()方法及其获取字节码流的方式,使自定义类加载器编写更加简洁。
public class CustomClassLoader extends ClassLoader {
@Override
protected Class<?> findClass(String name) throws ClassNotFoundException {
try {
byte[] result = getClassFromCustomPath(name);
if (result == null) {
throw new FileNotFoundException();
} else {
//defineClass和findClass搭配使用
return defineClass(name, result, 0, result.length);
}
} catch (FileNotFoundException e) {
e.printStackTrace();
}
throw new ClassNotFoundException(name);
}
//自定义流的获取方式
private byte[] getClassFromCustomPath(String name) {
//从自定义路径中加载指定类:细节略
//如果指定路径的字节码文件进行了加密,则需要在此方法中进行解密操作。
return null;
}
public static void main(String[] args) {
CustomClassLoader customClassLoader = new CustomClassLoader();
try {
Class<?> clazz = Class.forName("One", true, customClassLoader);
Object obj = clazz.newInstance();
System.out.println(obj.getClass().getClassLoader());
} catch (Exception e) {
e.printStackTrace();
}
}
} 关于ClassLoader
ClassLoader 类介绍


获取ClassLoader途径

public class ClassLoaderTest2 {
public static void main(String[] args) {
try {
//1.
ClassLoader classLoader = Class.forName("java.lang.String").getClassLoader();
System.out.println(classLoader);
//2.
ClassLoader classLoader1 = Thread.currentThread().getContextClassLoader();
System.out.println(classLoader1);
//3.
ClassLoader classLoader2 = ClassLoader.getSystemClassLoader().getParent();
System.out.println(classLoader2);
} catch (ClassNotFoundException e) {
e.printStackTrace();
}
}
}
null
sun.misc.Launcher$AppClassLoader@18b4aac2
sun.misc.Launcher$ExtClassLoader@1540e19d
Process finished with exit code 0 双亲委派机制
双亲委派机制原理
- 如果一个类加载器收到了类加载请求,它并不会自己先去加载,而是把这个请求委托给父类的加载器去执行;
- 如果父类加载器还存在其父类加载器,则进一步向上委托,依次递归,请求最终将到达顶层的启动类加载器;
- 如果父类加载器可以完成类加载任务,就成功返回,倘若父类加载器无法完成此加载任务,子加载器才会尝试自己去加载,这就是双亲委派模式。
- 父类加载器一层一层往下分配任务,如果子类加载器能加载,则加载此类,如果将加载任务分配至系统类加载器也无法加载此类,则抛出异常

双亲委派机制代码演示
举例1
public class String {
//
static{
System.out.println("我是自定义的String类的静态代码块");
}
} public class StringTest {
public static void main(String[] args) {
java.lang.String str = new java.lang.String();
System.out.println("hello,atguigu.com");
StringTest test = new StringTest();
System.out.println(test.getClass().getClassLoader());
}
} hello,atguigu.com
sun.misc.Launcher$AppClassLoader@18b4aac2 package java.lang;
public class String {
//
static{
System.out.println("我是自定义的String类的静态代码块");
}
//错误: 在类 java.lang.String 中找不到 main 方法
public static void main(String[] args) {
System.out.println("hello,String");
}
} 
举例2
package java.lang;
public class ShkStart {
public static void main(String[] args) {
System.out.println("hello!");
}
} java.lang.SecurityException: Prohibited package name: java.lang
at java.lang.ClassLoader.preDefineClass(ClassLoader.java:662)
at java.lang.ClassLoader.defineClass(ClassLoader.java:761)
at java.security.SecureClassLoader.defineClass(SecureClassLoader.java:142)
at java.net.URLClassLoader.defineClass(URLClassLoader.java:467)
at java.net.URLClassLoader.access$100(URLClassLoader.java:73)
at java.net.URLClassLoader$1.run(URLClassLoader.java:368)
at java.net.URLClassLoader$1.run(URLClassLoader.java:362)
at java.security.AccessController.doPrivileged(Native Method)
at java.net.URLClassLoader.findClass(URLClassLoader.java:361)
at java.lang.ClassLoader.loadClass(ClassLoader.java:424)
at sun.misc.Launcher$AppClassLoader.loadClass(Launcher.java:335)
at java.lang.ClassLoader.loadClass(ClassLoader.java:357)
at sun.launcher.LauncherHelper.checkAndLoadMain(LauncherHelper.java:495)
Error: A JNI error has occurred, please check your installation and try again
Exception in thread "main"
Process finished with exit code 1 举例3
- 我们现在程序中需要用到SPI接口,而SPI接口属于rt.jar包中Java核心api
- 然后使用双清委派机制,引导类加载器把rt.jar包加载进来,而rt.jar包中的SPI存在一些接口,接口我们就需要具体的实现类了
- 具体的实现类就涉及到了某些第三方的jar包了,比如我们加载SPI的实现类jdbc.jar包【首先我们需要知道的是 jdbc.jar是基于SPI接口进行实现的】
- 第三方的jar包中的类属于系统类加载器来加载
- 从这里面就可以看到SPI核心接口由引导类加载器来加载,SPI具体实现类由系统类加载器来加载

双亲委派机制优势
-
避免类的重复加载
-
保护程序安全,防止核心API被随意篡改
- 自定义类:自定义java.lang.String 没有被加载。
- 自定义类:java.lang.ShkStart(报错:阻止创建 java.lang开头的类)
沙箱安全机制
- 自定义String类时:在加载自定义String类的时候会率先使用引导类加载器加载,而引导类加载器在加载的过程中会先加载jdk自带的文件(rt.jar包中java.lang.String.class),报错信息说没有main方法,就是因为加载的是rt.jar包中的String类。
- 这样可以保证对java核心源代码的保护,这就是沙箱安全机制。
其他
如何判断两个class对象是否相同?
- 类的完整类名必须一致,包括包名
- 加载这个类的ClassLoader(指ClassLoader实例对象)必须相同
- 换句话说,在JVM中,即使这两个类对象(class对象)来源同一个Class文件,被同一个虚拟机所加载,但只要加载它们的ClassLoader实例对象不同,那么这两个类对象也是不相等的
对类加载器的引用
- JVM必须知道一个类型是由启动加载器加载的还是由用户类加载器加载的
- 如果一个类型是由用户类加载器加载的,那么JVM会将这个类加载器的一个引用作为类型信息的一部分保存在方法区中
- 当解析一个类型到另一个类型的引用的时候,JVM需要保证这两个类型的类加载器是相同的(后面讲)
作者: Suwian 发表日期:2023 年 2 月 9 日